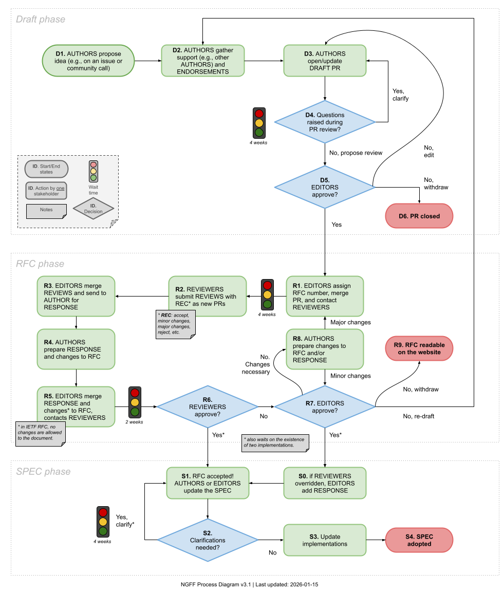
RFC status codes#

RFC 1 defined a Request for Comments process for the NGFF community, which is used to drive changes. The text listed a set of codes used to define how a change progresses from an idea to actual adoption.

State diagram of the RFC process

This resource is a (non-normative) table describing the different codes used in that specification that outline the states of the RFCs. It is not a full description of the RFC process. The status codes indicating ends of an RFC process are outlined in bold.

Wait times provide a sense on how fast the process is expected to move to the next phase. The actual time may vary in practice, given factors such as the time of the year and current capacity.

Phase

Code

Description

Wait time

Action by

draft

D1

AUTHORS propose idea (e.g. on an issue or community call)

NA

AUTHOR

draft

D2

AUTHORS gather support (e.g. other AUTHORS) and ENDORSEMENTS

NA

AUTHOR

draft

D3

AUTHORS open/update DRAFT PR

4 weeks

AUTHOR

draft

D4

Questions raised during PR review?

NA

AUTHOR

draft

D5

EDITORS approve?

NA

EDITOR

draft

D6

If not, PR closed

NA

EDITOR

RFC

R1

EDITORs assign RFC number, merge PR, and contact REVIEWERS

4 weeks

REVIEWER + EDITOR

RFC

R2

REVIEWERS submit REVIEWS with recommendations as new PRs.

NA

REVIEWER + EDITOR

RFC

R3

EDITORS merge REVIEWS and send to AUTHOR for RESPONSE

NA

AUTHOR + EDITOR

RFC

R4

AUTHORS prepare RESPONSE and changes to RFC

NA

AUTHOR

RFC

R5

EDITORS merge RESPONSE and changes to RFC, contacts REVIEWERS

2 weeks

REVIEWER + EDITOR

RFC

R6

REVIEWERS approve?

NA

REVIEWER

RFC

R7

If no, EDITORS approve?

NA

EDITOR

RFC

R8

If changes necessary, AUTHORS prepare changes to RFC and/or RESPONSE. If they are major, back to R1

NA

AUTHOR

RFC

R9

If rejected, RFC is considered withdrawn. It will be readable on the website

NA

EDITOR

SPEC

S0

If REVIEWERS overridden, EDITORS add RESPONSE

NA

EDITOR

SPEC

S1

RFC accepted! AUTHORS or EDITORS update the SPEC

NA

AUTHOR + EDITOR

SPEC

S2

Clarifications needed?

If yes, 4 weeks

EDITOR

SPEC

S3

Update implementations

NA

EDITOR

SPEC

S4

SPEC adopted

NA

EDITOR